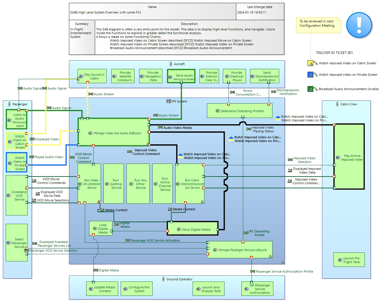
Broadcast Audio Announcement
FunctionalChain
In-Flight Entertainment System > In-Flight Entertainment System > System Analysis > Capabilities > Provide Audio and Video Intercommunication Means > Broadcast Audio AnnouncementNo description.
Involved functions
Involved functional exchanges
| Functional Exchange | Involvement Description |
|---|---|
Realizing Elements
Owned diagrams
SFCD Broadcast Audio Announcement
